AWS Architecture

Private EKS cluster:

Private clusters offer increased isolation by utilizing private IP addresses for nodes and providing private or public endpoints for control plane nodes, which can be further isolated. With private clusters, we can still access AWS APIs through while Pods are segregated from both inbound and outbound communication, establishing a cluster perimeter. The directional flows of these communications can be managed by exposing services through load balancing and a NAT Gateway.

SSM:

The worker nodes can be access via AWS Systems Manager via the AWS management console

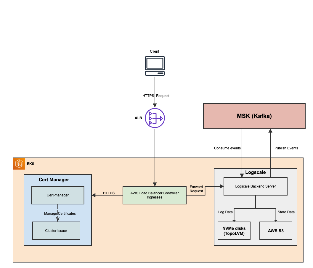
Cert Manager and Let's Encrypt issuer:

Cert Manager is a popular Kubernetes tool used for managing the TLS certificates. It is combined with Let's Encrypt issuer to automate the process of obtaining and renewing SSL/TLS certificates for LogScale application. Cert Manager is responsible for certificate management within the EKS cluster, it can generate renew and keep track of TLS certificates. Let's encrypt is a certificate authority that provides TLS/SSL certificates.

NAT Gateway:

To enable outbound internet connectivity for the pods within the private EKS cluster, you can set up a NAT Gateway in your VPC. A NAT Gateway translates the private IP addresses of the pods to public IP addresses, allowing them to access the internet. It's configured for LogScale egress traffic.

Data Flow:

Diagram showing the load balancing architecture layout for an AWS deployment